Authentification à SQL Server
Les paquets d'installation nécessitent une connexion d'administrateur au serveur de base de données.
L'utilisateur sa est un administrateur qui peut être utilisé pendant l'installation et en tant qu'utilisateur SQL Server pour SEI.
Si vous voulez éviter d'utiliser l'utilisateur sa pour vous connecter aux bases de données, vous pouvez créer un fichier de type SQL Server Login pour SEI :
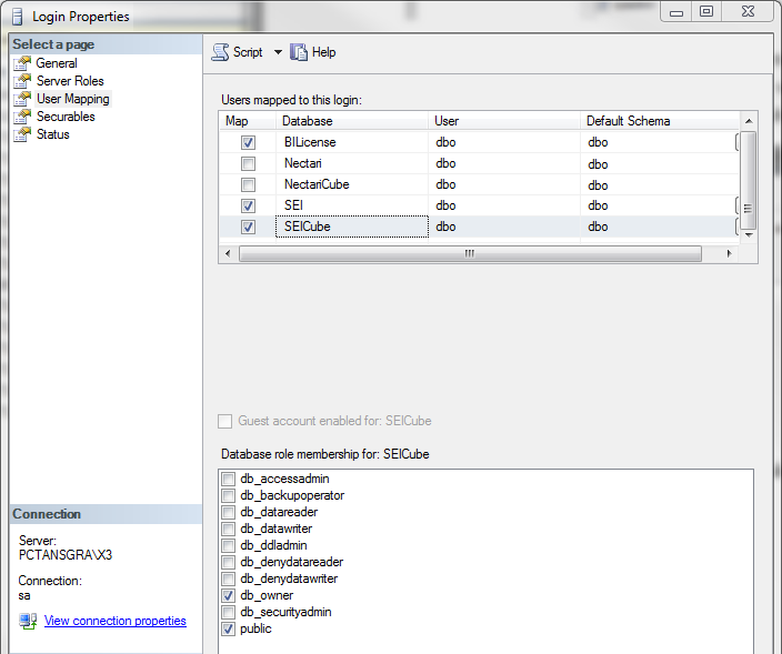
- Dans la liste des rôles de serveurs, cet utilisateur doit avoir le rôle de sysadmin au moment de l'installation.

- Après l'installation, le rôle de sysadmin peut être enlevé. Note
Comme l'installation a été exécutée avec le Login personnalisé de SEI, l'utilisateur dbo user sera assigné au login défini et recevra les droits db_owner.
- Donnez l'accès complet au Login utilisé pour la base de données.
NoteSi le Login est créé après l'exécution des paquets d'installation, Database Mapping doit également être configuré sur le Login pour accorder les permissions.
- Pour les permissions maximales, laissez db_owner à only. Pour les permissions minimums, sélectionnez seulement ces options : db_datareader, db_datawriter et db_ddladmin.

Authentification Windows pour SQL
L'Authentification de Windows pour SQL fournit une méthode d'authentification sécurisée, tirant parti des fonctionnalités de sécurité de Windows tout en permettant aux utilisateurs d'accéder aux bases de données sans saisir leurs informations d'identification (ce qui limite le risque d'exposition du mot de passe).
Les mêmes permissions attribuées pour l'authentification du serveur SQL basée sur les informations d'identification sont attribuées pour l'Authentification Windows pour SQL.
Pour activer l'authentification Windows pour SQL :
-
Ouvrez SQL Server Management Studio.
-
Connectez-vous à votre instance de serveur SQL en utilisant votre compte d'administrateur habituel.
-
Dans l'explorateur d'objets, développez le nœud Security.
-
Cliquez avec le bouton droit de la souris sur le nœud Logins et sélectionnez New Login (Nouvelle connexion).
-
Dans la fenêtre Login :
-
Sélectionnez l'authentification Windows.
-
Sélectionnez Rechercher... pour trouver et sélectionner l'utilisateur Windows NomDeVotreMachine\NecBIAccount.
-
Cliquer sur OK.
-
Développer le nœud Security puis le nœud Logins (s'ils ne sont pas déjà développés).
-
Double-cliquez sur le nom du serveur sous le nœud Logins.
-
Dans le volet de gauche, sélectionnez Server Roles (Rôles de serveur).
-
Dans la liste Rôles du serveur, cochez la case en regard de sysadmin.
-
Dans la section User Mapping (Mappage d'utilisateur) du volet gauche, vous pouvez sélectionner les bases de données auxquelles vous souhaitez accorder l'accès à l'utilisateur.
-
Une fois les permissions accordées, cliquez sur OK.