SQL Server Authentication

The installation packages require an Administrator Login to the Database Server.

The sa user is an administrator that can be used during the install and as the SQL Server user for SEI.

If you want to avoid using the sa user to connect to the databases, you can create an SQL Server Login for SEI:

  1. In the Server Roles list, this Login must have the sysadmin role during the install.
  1. After the install, the sysadmin role can be removed.
    Note

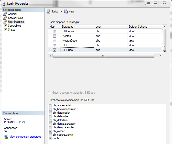
    As the installation ran with the custom SEI login, the dbo user will be assigned to the defined login and be given the db_owner rights.

  1. Giving full access to the Login used on the database.
    Note

    If the Login is created after the installation packages ran, the Database Mapping must also be set on the Login to grant permissions.

  2. For maximum permission, leave db_owner only. For minimum permission, tick only the following checkboxes: db_datareader, db_datawriter, db_ddladmin.