Authentification à SQL Server
Les paquets d'installation nécessitent une connexion d'administrateur au serveur de base de données.
L'utilisateur sa est un administrateur qui peut être utilisé pendant l'installation et en tant qu'utilisateur SQL Server pour SEI.
Si vous voulez éviter d'utiliser l'utilisateur sa pour vous connecter aux bases de données, vous pouvez créer un fichier de type SQL Server Login pour SEI :
- Dans la liste des rôles de serveurs, cet utilisateur doit avoir le rôle de sysadmin au moment de l'installation.

- Après l'installation, le rôle de sysadmin peut être enlevé. Note
Comme l'installation a été exécutée avec le Login personnalisé de SEI, l'utilisateur dbo user sera assigné au login défini et recevra les droits db_owner.
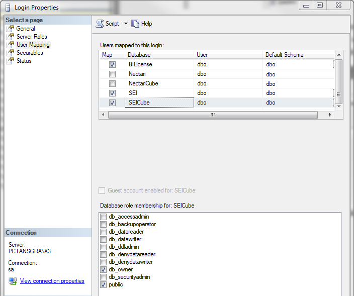
- Donnez l'accès complet au Login utilisé pour la base de données.
NoteSi le Login est créé après l'exécution des paquets d'installation, Database Mapping doit également être configuré sur le Login pour accorder les permissions.
- Pour les permissions maximales, laissez db_owner à only. Pour les permissions minimums, sélectionnez seulement ces options : db_datareader, db_datawriter et db_ddladmin.
